lemon-mirror:
Home >> Chevrolet >> 1992 >> Corvette V8-350 5.7L >> Repair and Diagnosis >> Powertrain Management >> Computers and Control Systems >> Relays and Modules - Computers and Control Systems >> Engine Control Module >> Testing and Inspection >> Flow of Diagnostics

Flow of Diagnostics

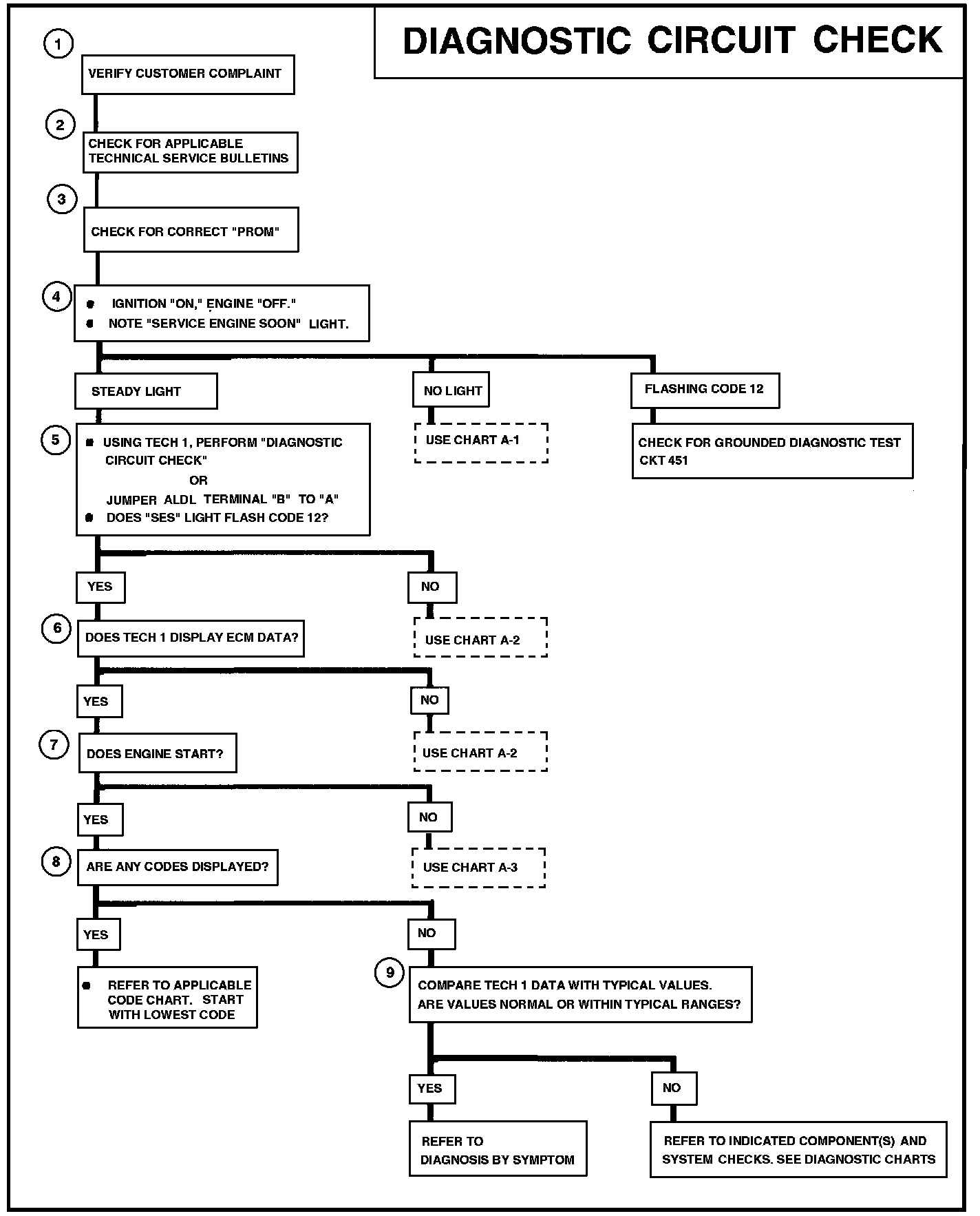
Diagnostic Circuit Check:




PCM Power Supply And Diagnostic Circuit Diagram:







NOTE:
a. Numbers below refer to circled numbers in flow chart.
b. Since this is the starting point for all diagnostic procedures or finding the cause of an emissions test failure, always begin here and always follow the flow chart as directed.
c. For trouble code diagnosis see Charts A-1 and A-2. Related Tests, Information and Procedures

1. Get an accurate description of the complaint and verify. Include filling out the DRIVEABILITY WORKSHEET and VEHICLE REPAIR HISTORY. Refer to INFO TYPE/TECHNICAL MANAGEMENT SUPPORT for forms.

Perform Underhood Inspection:

a. Check vacuum hoses for splits, kinks, and proper routing.
b. Check ignition wires for cracking, hardness, and proper connections at both the distributor and spark plugs.
c. Check all wiring for proper connections, pinches, and cuts.
d. Check wiring harness for proper routing.
e. Check for missing components.

2. Check for manual updates, revised testing procedures, warranty and recall information or other.

3. Refer to PROM I.D.


4. Bulb Check - The system check starts with a bulb check, to check MIL light, circuit, and that the computer can complete the circuit to turn the light "ON".

5. Diagnostic Mode - this indicates if the diagnostic mode is working.

6. "Scan" Data - this determines if the computer is supplying input and output visual data.

7. Engine Start - this step is done after it has been determined that the computer will display codes and data.

8. Other Codes - Proceed to the applicable chart if code(s) displayed.

9. Scanning the data for typical values may indicate a problem area if the values are different from typical. If all systems appear to be functioning, Testing and Inspection