lemon-mirror:
Home >> Chevrolet >> 1990 >> Caprice V8-307 5.0L >> Repair and Diagnosis >> Powertrain Management >> Computers and Control Systems >> Throttle Position Sensor >> Testing and Inspection

Throttle Position Sensor: Testing and Inspection

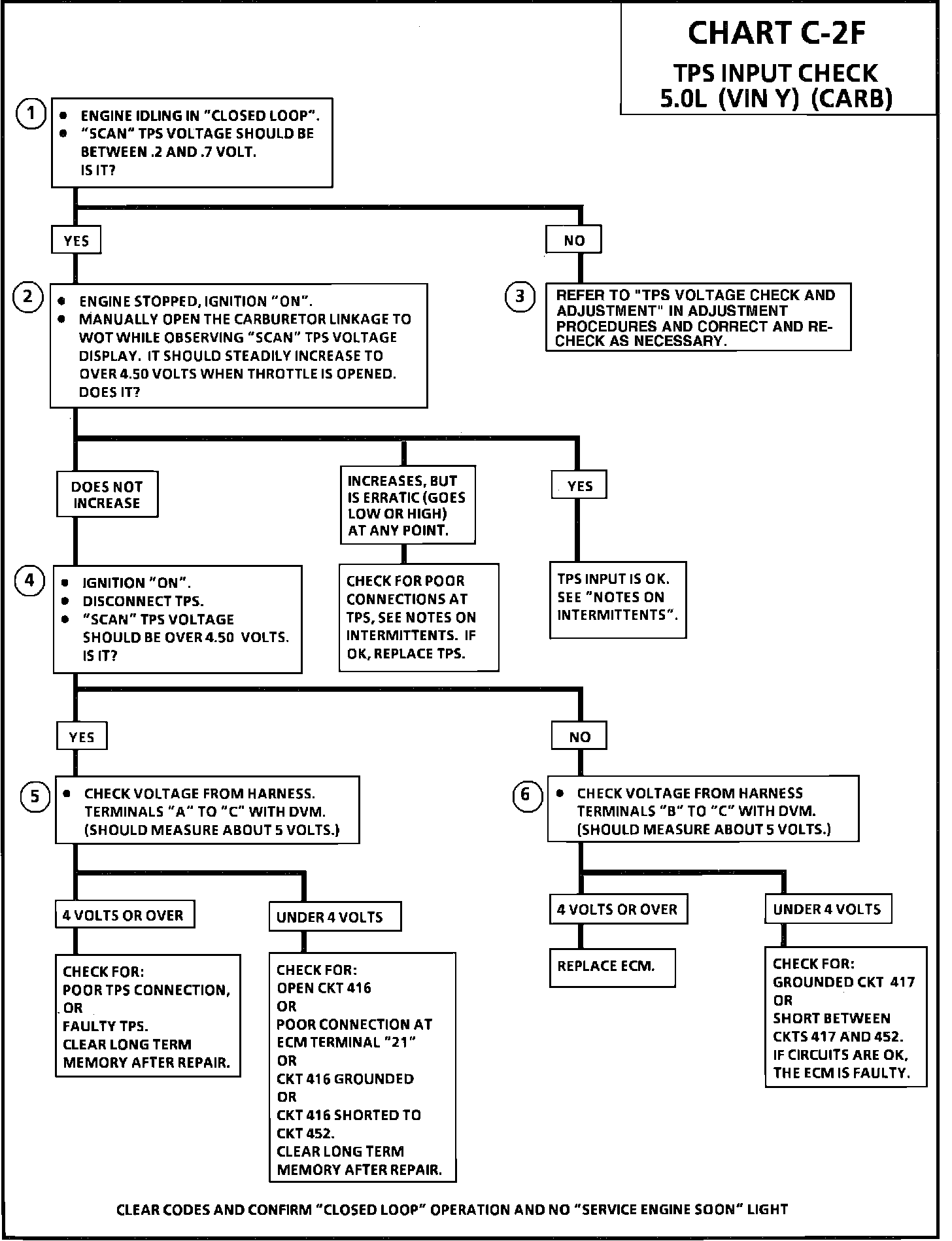
Chart C-2F "TPS Input Check":




Wiring Diagram - TPS:





CHART C-2 F

TPS INPUT CHECK


Circuit Description:

The TPS is located under the carburetor air horn . As the TPS plunger is depressed the voltage input to the ECM increases. This signal indicates how far and how quickly the throttle is opened, and is an important factor in the control of most ECM controlled systems.


Test Description: Numbers below refer to circled numbers on the diagnostic chart.

1. TPS idle service check specification is .2 to .7 volt.

2. The "Scan" tool indicates the actual TPS signal voltage received by the ECM. If the voltage drops low at any point while opening the throttle, make sure it is not due to movement of the harness inducing an intermittent problem. See "Notes on Intermittents" below.

3. Refer to ADJUSTMENT PROCEDURES (TPS) to determine whether the TPS can be adjusted or a circuit problem or TPS defect exists.

4. The 510K ohm pull-up resistor inside the ECM should cause the TPS signal voltage to be high when the TPS is disconnected, unless CKT 417 is shorted to ground or to TPS ground CKT 452, or the ECM is faulty.

5 . This step distinguishes between a faulty TPS and a circuit problem causing loss of 5 volt reference to the TPS.

6. The 510K ohm pull-up resistor inside the ECM should cause CKT 417 (terminal "B") to have 5 volts if the TPS is disconnected, unless CKT 417 is shorted to ground, or the ECM is faulty. If the ECM is putting 5 volts on CKT 417 (terminal "B"), but does not indicate an over 4.50 volt TPS signal on the "Scan" tool, the ECM is faulty.


Notes on Intermittents:

Check for poor terminal contact or terminal ends crimped over insulation. Manipulate the TPS to ECM harness while observing the TPS voltage "Scan" display. If an intermittent fault is induced, the display will vary. However, a "Scan" tool only updates about every 1.25 seconds, so it may be necessary to back-probe ECM terminal "2" with a DVM to ground to observe an intermittent problem.

Low TPS voltage would result from:
CKT 416 open or shorted to ground or to CKT 452.

CKT 417 shorted to ground or to CKT 452.

High TPS voltage would result from:
CKT 417 open (due to 510K ohm pull-up resistor or shorted to CKT 416.

CKT 542 open.